如果业务需求需要对消息进行条件过滤,譬如:不给名为"张三"的用户发送邮件通知。那么,我们可以通过过滤脚本来实现此业务需求。本篇主要阐述在O2OA系统中配置使用过滤器对消息的发送动作进行过滤。
1、O2Server服务器正常运行,系统安装部署请参考文档《如何在服务器上安装部署O2OA》
2、以拥有管理员权限的用户账号登录O2OA(翱途)开发平台,如:xadmin
3、了解系统消息配置过程,请参考《系统消息配置说明》
4、O2OA Version:V7.2.0
点击系统界面左上主菜单->系统设置,打开系统设置界面,如下图所示:

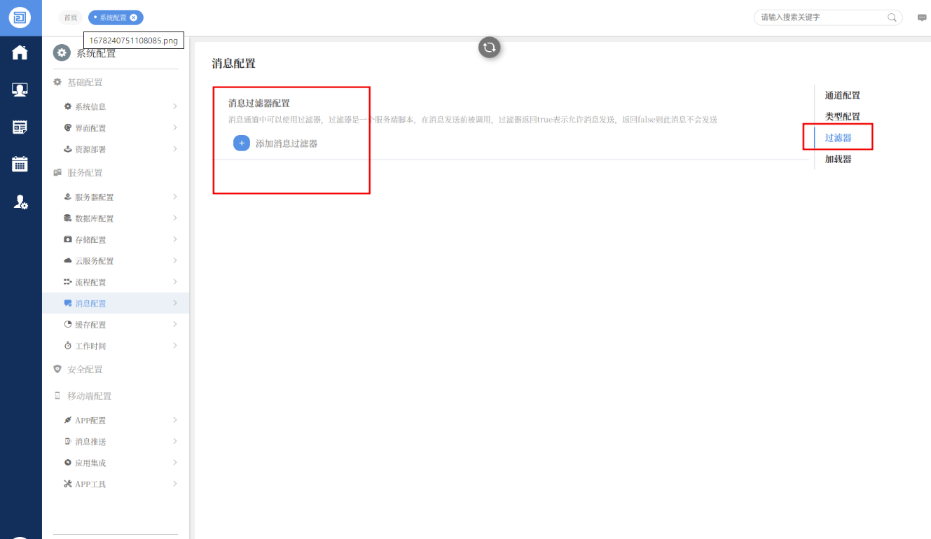
在消息配置界面中的右侧点击过滤器,如下图所示:

点击添加消息过滤器,在弹出的添加消息过滤器对话框中输入新的过滤器名称 filter_person,如下图所示:

示例一,过滤脚本为如下脚本内容,表示不给张三发送消息:
return message.getPerson() != '张三@zhangsan@P';
示例二,过滤脚本为如下脚本内容,表示拟稿环节不发消息:
if(message.body.first && message.body.workCreateType){
if ("surface" !== message.body.workCreateType){
return false;
}
}
return true;
返回值 true 表示需要进行处理,false 不进行处理。

以上是对如何在O2OA平台中过滤消息通知的详细说明,希望对您有帮助。
浙公网安备 33010602009829号